【2025年版】ComfyUIのインストール方法と使い方を解説!
schedule 2025年12月7日 update 2025年12月7日
皆さんこんにちは、pkkiです!
皆さんは、
「画像生成を自分のパソコンでしてみたいな~」
「動画の高画質化を無料でする方法ないかな~」
「かっこいい音楽を生成する方法ないかな~」
「Stable Diffusionを手軽に使えるソフトないかな~」
など、思ったことはありませんか?
そこで今回は、
「ComfyUIのインストール方法から画像生成から動画生成等の方法」
を解説していきます!
画像生成だけでなく、動画の高画質化までできるんですね!
そうなんですよ!
しかも、LLM(大規模言語モデル)まで扱えてしまいます( ゚Д゚)
何でもできてしまいますね( ゚Д゚)
他にも沢山凄い所がありますが、
早速解説していきましょう!
ComfyUIとは?

ComfyUIは、無料でオープンソースの生成AIが使用できるノードベースのツールです。
何と言っても、ローカルで、3Dモデル・画像生成・動画生成・音楽生成等が誰でも簡単にすることができます。
そして、Stable Diffusionだけでなく、LLM(大規模言語モデル)やLTX-Video等も動かすことができます!
更新頻度が凄い

また、このように凄い頻度で更新されています。
よって、バグの修正や新機能の追加などが早い所が特徴です。
初心者にも優しい

このように、様々なテンプレートが用意されています。
よって、初心者でも簡単に扱うことができます!
初心者に優しい所が良いですね!
動画生成したければ、テンプレートを選択するだけで簡単に使うことができるんですよ!
本当に便利ですね!
ComfyUIのダウンロード・インストール
ダウンロード

最初に、上のリンクを開いて「Download ComfyUI」をクリックしてください。

次に、Windowsの方は「Download for Windows」をクリックし、
Macの方は、「Download for Mac」をクリックしてください。
インストール

それから、ダウンロードされたファイルをクリックして開いてください。

そうすると、ComfyUIのインストーラーが開きます。
このComfyUI、インストーラーが2つあるんですよ(笑)
なので、「インストール」をクリックしてインストールしてください。

それから、インストールが終わるまで待ってください。

完了したら、「完了」をクリックしてください。

最初に、「Get Started」をクリックしてください。

次に、一番左①(RECOMMENDED)が選択されてることを確認してください。
それから、②「Next」をクリックします。

そのあと、インストール場所を選択する画面に移ります。
生成AI等は容量が大きいです。
ですので、空き容量が多いディスクを選択することをお勧めします。
そして、インストール場所を確認したら「Next」をクリックします。

最後に、「Install」をクリックすれば完了です。

このように、インストールが開始されます。
長いので気長に待ちましょう!

インストールが完了すると、このように勝手にComfyUIがスタートします。
使い方

ComfyUIの初回起動では、このようにテンプレート画面が開きます。
ここから、画像生成や動画生成のテンプレートを開いて使っていく感じです。

また、テンプレート画面は左側の一番下のアイコンからでも開くことができます。
テンプレートの選択とダウンロード

最初に、使いたいテンプレートを選択します。

次に、このように「モデルが見つかりません」と表示されます。
有難いことに、下にモデルのダウンロードボタンがあります。
なので、すべてクリックしてください。

このように、すべてダウンロードできたら「×」をクリックします。
これで、テンプレートを利用することができます!
ここから、一部のテンプレートの使い方をそれぞれ解説していきます
画像生成(Z-Image-Turbo)

初めに、この画像生成ができるZ-Image-Turboを解説したいと思います。

そして、基本的に弄る場所はこの3か所です。
- プロンプト:生成する画像の指示をする。
CLIPがあれば、日本語でも十分理解される。 - 画像サイズ:解像度を設定できる。
また、バッチサイズは、画像の生成数です。 - Kサンプラー:無数にあるノイズの中から少しずつ画像を作っていく工程を担当するノード。
Kサンプラーの設定項目について詳しく説明します。
- シード:乱数の種で、変更すると結果画像が変わります。
- 生成後の制御:シードの値を制御するオプションです。
- ステップ:画像を何回修正するか。
- cfg:プロンプトの指示をどの程度守るか。
値が大きいほど、プロンプトに忠実になります。 - サンプラー名:ノイズから画像を作り出すときの進み方やルールを決めるものです。
- スケジューラ:画像を生成する際にノイズを除去していく強さやタイミングを調整するアルゴリズム。
- ノイズ除去:ノイズの除去を調節できる。
値等を色々変えてみて、色々試行錯誤していくのが良いでしょう!

これが、実際に生成された画像です。
動画生成(Hunyuan Video 1.5)

今回は、この動画生成ができるHunyuan Video 1.5を解説したいと思います。
ちなみに、動画生成は非常に時間がかかります。



そして、基本的に弄るのはこの5つです。
- Positive Encode:作ってほしい動画の内容。
- Negative Prompt:作ってほしくない動画の内容。
(基本的に無しで良い) - 重みdtype:DRAMのエラーなどが発生したら「fp8_e4m3fn」にします。
- Video Size:ビデオの解像度、長さの変更。
lengthはフレーム数です。120フレームにしたければ、120+1=121にします。 - fps:フレームレートの設定。
フレームレート(FPS)は1秒間に何回画像を表示するかです。

もし、画像から動画を生成するなら、ここから画像を選択します。

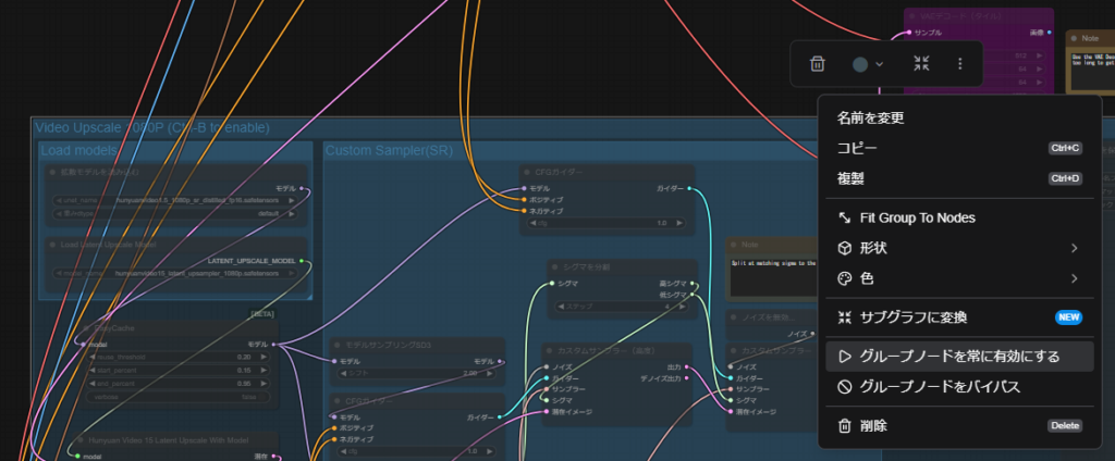
さらに、1080Pに解像度を上げるならば、「Video Upscale」をクリックして、「︙」をクリックします。
その次に、「グループノードを常に有効にする」をクリックすると有効になります。
動画生成がVAEデコードで止まってしまう

VAEデコードで動画が止まる場合は、「VAEデコード(タイル)」を右クリックして、「バイパスを解除」をクリックしてください。
これが、実際に生成された動画です。
最後潰れてしまっていますね
まあ、ローカルでここまでできれば十分でしょう。
ちなみに、RTX3070(VRAM8G)の16fps53フレーム設定で42分生成に時間がかかりました。
動画生成となると、やはりそこまで時間がかかるのですね( ゚Д゚)
また、この動画は2時間生成に時間がかかりました。
音楽生成(ACE-Step v1)

次に、音楽が生成できるACE-Step v1を解説します。

基本的に弄るのはこの2項目です。
- どんな曲にするのかを英語で書きます。
- 歌詞を書きます。
歌詞に関しては、以下の様に書きます。
[ja]日本語の歌詞(ローマ字推奨)
[en]英語の歌詞
どのように書くか↓
[verse] 曲の導入部や物語を展開する「Aメロ」に相当する部分
[chorus] 合唱、楽曲のサビの部分
[bridge] Aメロとサビの間や、サビの前などに挿入され、曲に変化と盛り上がりをもたらす転換部分
例:
[verse] [ja]donna kanashimi mo koete ikeru chikara ni naru
これが実際に生成された音楽です。

このように、歌詞はChatGPTに作ってもらいました。
他にも、このようにBGMも作成してもらうことができます!
まとめ
いかがでしたでしょうか? 今回は、「ComfyUIのインストール方法から画像・動画・音楽生成の方法」までを一気に解説しました!
これまでのComfyUIは、「ノードを繋ぐのが難しい」「環境構築が複雑」というイメージがあったかもしれません。 しかし、最新のComfyUIを使えば、誰でも直感的に扱えることが分かっていただけたかと思います。
今回のポイントを簡単に振り返っておきましょう。
- オールインワン: 画像だけでなく、動画、音楽、LLMまでこれ一つで完結する!
- 初心者も安心: 面倒なコマンド操作なし!インストーラーで簡単導入。
- テンプレート機能: 難しいノードを組まなくても、テンプレートを選ぶだけでいきなり生成可能。
- 完全無料: 自分のパソコン(ローカル環境)で動くので、生成枚数や課金を気にする必要なし!
特に、「Hunyuan Video」のような最新の動画生成AIや、「ACE-Step」による音楽生成が、自宅のパソコンで無料で楽しめるのは本当に夢のような時代ですよね( ゚Д゚)
ComfyUIは更新頻度が非常に高く、これからもどんどん新しい機能が追加されていくはずです。 「難しそうだな…」と敬遠していた方も、ぜひこの機会にインストールして、自分だけの作品作りを楽しんでみてください!

最後までご覧いただき有難うございました!
もし、ご指摘やご感想、設定でつまづいたり、分からないことがあれば
コメントの方でお願いします!
この記事を書いた人

このサイトの管理人のpkkiです。マインクラフトサーバーやWebサーバー等を運用しています。パソコン歴は8年程度で、サーバー運用歴は5年程度です。何かあればいつでもお問い合わせください。早ければ当日返信します。

【無料】最強バックアップソフト「BunBackup」の使い方
schedule 2025年11月29日
【完全無料】最強の動画圧縮ソフト「HandBrake」!GPU対応で高画質エンコードも可能!
schedule 2025年10月9日
【2026年版】Pythonのインストール方法を初心者にもわかりやすく解説!
schedule 2025年10月27日
【初心者向け】AviUtl2の入れ方と必須プラグイン導入手順を完全解説!
schedule 2025年11月13日
【マイクラJAVA版】Tailscale+VPSで安全にサーバーを公開する方法
schedule 2025年11月28日
【Node.js入門】最短5分!初心者向けインストール&Hello World
schedule 2025年10月24日
